Gestion Gamme Opératoire
Sommaire
La gestion de la gamme opératoire permet de définir l’ensemble des opérations nécessaires à la fabrication d’un produit. Elle précise l’ordre d’exécution des tâches, les ressources utilisées (machines, main-d'œuvre), ainsi que les temps associés à chaque étape (préparation, exécution, contrôle, etc.).
Ce module permet également de renseigner les coûts liés à chaque opération, ce qui facilite l’estimation du coût global de fabrication. La gamme opératoire constitue ainsi un élément essentiel pour la planification, l’ordonnancement et le suivi précis de la production.
1.Groupe Cout Production
Cette interface permet de visualiser la liste des coûts de production.
1.1.Interface Ajout Groupe de Couts Production
Cette interface nous permettons d'ajouter une groupe couts production
🔷 Description des champs
● 1: Code
➤ Identifiant unique du coût de production.
● 2: Libellé
➤ Nom du Groupe coût production.
Utilité : Facilite la compréhension et l’identification rapide du type de coût.
Exemple : Cout Standard.
● 3: % Profit
➤ Pourcentage de marge bénéficiaire appliqué au coût de production.
Utilité : On peut affecter un profit précis à un coût créé.
Exemple : L’affectation de 15 % de profit au coût standard
● 4: Date début
➤ Date à partir de laquelle le coût devient applicable.
● 5: Date fin
➤ Date à laquelle le coût cesse d’être valide.
2. Catégorie Cout
2.1.Gestion Catégorie Cout
Cette interface nous permet de visualiser les spécifications d’une catégorie bien déterminée, avec la possibilité de paramétrer les coûts
🔷 Description des champs
●1: Code
➤ Identifiant unique de la catégorie de cout.
● 2: Désignation
➤ Nom ou libellé de la catégorie de cout.
● 3: Groupe de coût
➤ Groupe auquel est rattachée la catégorie de cout pour le calcul des coûts.
Utilité : On fait appel au groupe de coûts dans la catégorie de coûts afin de faciliter l’affectation des coûts .
Exemple : on a un groupe de coûts appelé ‘Cout Paramétrage’ qui comporte un pourcentage de profit. Dans ce cas, la catégorie de coûts peut hériter du groupe de coûts afin de récupérer le pourcentage de profit, lequel peut ensuite être modifié
● 4: % Coût
➤ Pourcentage appliqué dans le cadre du paramétrage des coûts.
Utilité : Permet de faire l'augmentation Par rapport la somme total .
Exemple : par exemple la production de 10 pièces de bouteilles exige 100d on fait l'augmentation de 20 % on appliquant la formule Cout final = Cout *(1+taux profit)
● 5: Actif
➤ Indique si la catégorie est activée (Oui/Non).
● 6: Par défaut
➤ Définit si la catégorie est appliquée automatiquement par défaut dans le paramétrage Cout dans la détails de gamme opératoire
● 7: Exécution (case à cocher)
➤ Permet d’affecter la catégorie de cout a un cout d'exécution ou non càd le cout lorsque la production et en cours d'exécution
● 8: Paramétrage (case à cocher)
➤ Permet d’affecter la catégorie de cout a un cout de paramétrage ou non
2.2.Historique des couts
L’interface Historique des Coûts permet de :
Activer ou désactiver la ligne de saisie de la catégorie de coûts afin de pouvoir modifier le coût de la même opération. Par la suite, on désactive l’ancienne ligne et on active la nouvelle
🔷 Description des champs
1: Coût
➤ Montant du coût défini pour une période spécifique.
2: Date Début
➤ Date de début de validité du coût saisi.
3: Date Fin
➤ Date de fin d’application du coût.
4: Actif
➤ Indique si le coût est actif actuellement.
-
Activé : le coût est pris en compte dans le calcule
-
Désactivé : le coût est n'est pas valable pour le calcule dans une période bien déterminer .
5: Approuvé
➤ Indique si le coût a été validé selon le processus d’approbation.
6: Approbateur
➤ Personne ou rôle ayant validé/approuvé le coût.
7: Unité
➤ Unité de mesure du coût.
Exemple : Heure, Pièce, Kg...
8: Is Quantitatif
➤ Case à cocher indiquant si le coût est basé sur une quantité mesurable.
.9: Is Temps
➤ Case à cocher précisant si le coût est lié au temps (heures, minutes).
3. Opération
3.1.Liste des opération
Cette interface permet de visualiser et gérer l’ensemble des opérations disponibles dans le système. Chaque opération est identifiée par un code unique et une désignation claire (libellé). Elle est utilisée généralement dans les contextes de production, de maintenance, ou de planification industriel
🔷 Description des champs
-
Code
-
➤Il s'agit d’un identifiant unique de l’opération
-
-
Libellé
-
➤Désignation ou nom de l’opération.
-
3.2.Ajouter opération
Cette interface permet d’ajouter une nouvelle opération dans le système de gestion de production. L'utilisateur peut définir les caractéristiques principales de l’opération et sa position dans la chaîne de production
-
Code
-
➤ Représente l’identifiant unique de l’opération.
-
-
Libellé
-
➤ Désignation claire de l’opération.
-
-
Début de chaîne (bouton radio)
-
Permet d’indiquer si cette opération marque le début du processus de production..
-
-
Fin de chaîne (bouton radio)
-
Indique si cette opération marque la fin du processus de production.
-
Par défaut (bouton radio)
-
Définit si cette opération est utilisée par défaut .
-
-
-
Active (bouton radio)
-
✅ Indique si l’opération est active ou désactivée.
-
4. Groupe de gamme
4.1.Liste des groupes gammes Opératoires
5. Gamme Opératoire
5.1. Fiche Gamme Opératoire
-
La Gamme Opératoire définit les étapes de fabrication nécessaires pour produire un article. Elle regroupe les opérations à effectuer, leur ordre, les ressources utilisées et les durées associées. Elle permet d’assurer la cohérence, la traçabilité et l’optimisation du processus de production.
Elle se compose de trois éléments :
1: Fiche de Gamme (en-tête) : informations générales de la gamme.
2: Version de Gamme : lie la gamme à un produit fini avec période de validité.
3: Détails des Opérations : liste structurée des opérations techniques à réaliser
Cette interface nous permet d’identifier les champs principaux de la gamme opératoire, que ce soit lors de l’ajout ou de la modification
🔷 Description des champs
-
Code Gamme Opératoire
-
Définition : Identifiant unique attribué à chaque gamme opératoire.
-
-
Description
-
Définition : Texte explicatif résumant le contenu ou le nom de la gamme opératoire.
-
-
Utilisateur
-
Définition : Nom ou identifiant de la personne ou de l’entité responsable de la création ou de la gestion de la gamme. // Remarque
-
-
Site ou Atelier
-
Définition : Lieu physique ou unité de production où la gamme opératoire est applicable. // Remarque
-
-
Libellé Tâche de Planification
-
Définition : ce champ permet de définir la désignation qui sera affichée dans la planification de chaque ordre de fabrication (OF), par exemple le nom de l’article ou le numéro de l’OF ,
-
-
Remarque
-
Zone libre permettant de saisir des commentaires ou informations supplémentaires sur la gamme.
-
5.2.Versions Gamme Opératoire
L’interface Versions de gamme opératoire affiche l’article à produire sur une période bien déterminée
🔷 Description des champs
-
Code Article
-
Définition : Identifiant unique de l’article ou du produit concerné par la gamme opératoire.
-
-
Libellé Article
-
Définition : Intitulé lisible et explicite de l’article ou du produit.
-
-
Date Début Version
-
Définition : Date à partir de laquelle cette version de la gamme devient applicable.
-
-
Date Fin Version
-
Définition : Date de fin de validité de la version. c'est a dire période pendant laquelle les opérations sur l’article concerné sont autorisées.
-
-
Active
-
Définition : Indicateur signalant si la version est actuellement Active .
-
-
Approuvée
-
Définition : Marque indiquant que la version a été validée par un responsable .
-
-
Approuvé par
-
Définition : Nom, de la personne ayant validé cette version.
-
5.3.Interface Détails Gamme Opératoire
5.3.1. Champs principaux de vue d'ensemble
Cette interface affiche en détail les opérations affectées à l’article à produire, en précisant la quantité
🔷 Description des champs
-
Code Opération
-
Identifiant unique attribué à chaque opération dans la gamme.
-
-
Nom Opération
-
Intitulé descriptif de l’opération.
-
-
N° Opération
-
Numéro d’ordre de l’opération dans la séquence d’exécution.
-
-
Temps d’Exécution
-
Durée nécessaire pour réaliser l’opération.
-
-
Unité de Temps
-
Unité de mesure utilisée pour le temps d’exécution (minutes, heures, secondes, etc.).
-
-
Quantité à Traiter
-
Définition : Volume ou nombre d’unités à produire ou à traiter pour cette opération.
-
-
N° Opération Suivante
-
Définition : Numéro de l’opération qui suit celle en cours.
-
-
Groupe de Gammes
-
Définition : Indique si l’opération fait partie d’un groupe de gammes standardisées ou partagées entre plusieurs articles.
-
5.3.2. Champs principaux de Demande Ressource
Cette interface permet d’identifier les ressources nécessaires à la fabrication de l’article
🔷 Description des champs
-
Type Ressource
-
Définition : Catégorie de la ressource utilisée pour l’opération ( Ressource ou groupe de ressource) .
-
Utilité : Facilite l’identification et le regroupement des ressources similaires pour la planification et le suivi.
-
Exemple :
Machine,Main d’œuvre,Groupe de ressources.
-
-
Groupe Ressources / Ressource
-
Définition : Permet de sélectionner soit une ressource précise, soit un groupe de ressources .
-
Utilité : Offre flexibilité pour attribuer des ressources spécifiques ou des postes de charge génériques selon les besoins.
-
Exemple :
Tour CNC,Opérateurs assemblage,Poste de charge A.
-
-
Ordonnancement
-
Définition : Indicateur (on/off) précisant si cette ressource doit être prise en compte dans l’ordonnancement des tâches.
-
Utilité : Permet d’inclure ou d’exclure la ressource lors de la planification automatique des opérations.
-
Exemple :
On→ ressource prise en compte,Off→ ressource ignorée.
-
-
Planification Tâche
-
Définition : Interrupteur indiquant si cette ressource est nécessaire à la planification de l’opération.
-
Utilité : Permet de savoir si la ressource doit être considérée pour la création du planning et le suivi des opérations.
-
Exemple :
Activé→ ressource planifiée,Désactivé→ ressource non planifiée. ///
-
5.3.3.Champs principaux de Paramétrage Cout
Cette section permet de définir les différentes composantes du coût liées à une opération dans une gamme opératoire.
Cette interface nous permettons de choisir le catégorie de cout déjà paramétrer dans l'interface catégorie de de cout
🔷 Description des champs
-
Coût de Paramétrage
-
Définition : Coût nécessaire pour préparer la ressource avant l’exécution de l’opération.
-
-
Coût d’Exécution
-
Définition : Coût associé à l’exécution proprement dite de l’opération.
-
-
Coût de Quantité
-
Définition : Coût variable dépendant de la quantité produite ou traitée.
-
-
Coût de Ressources
-
Définition : Coût directement associé à l’utilisation d’une ressource spécifique dans l’opération.
-
5.3.4. Champs principaux de Temps
Cette section permet de renseigner les temps nécessaires pour chaque étape de l’opération qu’il s’agisse d’avant, pendant ou après l’exécution afin d’établir un calcul précis de la durée de production et d’alimenter la planification ainsi que le calcul de charge
🔷 Description des champs
-
Temps d’Attente Avant
-
Temps d’attente préalable au démarrage de l’opération.
-
-
Temps de Réglage
-
Durée nécessaire pour préparer l’équipement ou le poste de travail avant l’exécution de l’opération.
-
-
Temps d’Exécution
-
Temps requis pour réaliser l’opération sur une unité de production.
-
-
Qté à Traiter
-
Quantité de production planifiée pour cette opération.
-
-
Temps de Transit
-
Définition : Temps requis pour transférer les pièces ou matières d’un poste à un autre.
-
-
Temps d’Attente Après
-
Temps d’attente après la fin de l’opération.
-
-
Unité Temps
-
Unité de mesure utilisée pour tous les champs temporels de l’opération.
-
-
Unité Production
-
Unité dans laquelle est exprimée la quantité produite.
-
6.Import Gamme Opératoire
L’interface Import Gamme Opératoire permet d’importer et de paramétrer les éléments constitutifs d’une gamme opératoire dans le système.
Elle offre la possibilité de sélectionner différents modules liés à la structure et à l’exécution d’une gamme, avant de lancer l’importation.
Cette opération est essentielle pour garantir la cohérence des données de production et leur disponibilité dans l’atelier
7.Evolution du prix article
L’interface Évolution du Prix Article permet de visualiser, sous forme graphique, les variations des prix d’un article sur une période donnée.
Elle est conçue pour suivre l’évolution des coûts et prix de vente afin de faciliter les analyses économiques et les prises de décision.
🔷 Description des champs
-
Période – Du / Au
-
Définition : Permet de définir la période d’analyse à l’aide de deux sélecteurs d’année ou de date complète selon l’option choisie.
-
-
Filtre de période (Jour / Mois / Année)
-
Sélection du niveau de granularité de l’analyse.
-
-
Article
-
Zone de sélection de l’article à analyser.
-
Note : L’icône 🔄 permet d’actualiser la liste des articles disponibles.
-
-
Zone graphique – Évolution du Prix Article
-
Graphique en courbes représentant les différentes séries de prix pour l’article sélectionné.
-
-
Légende – Prix Article
-
Identifie les différentes séries de prix dans le graphique:
-
CMP: Coût Moyen Pondéré -
CRP: Coût de Revient Prévisionnel -
CR: Coût de Revient réel -
PA: Prix d’Achat -
Prix de vente: Prix de vente final
-
-
8.Schéma Relationnel
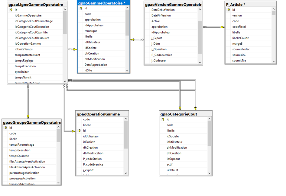
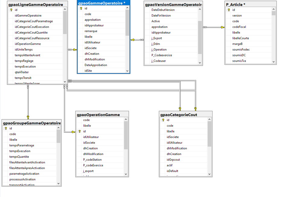
Le Diagramme Relationnel ci-dessous reflète la structure logique de la Gamme Opératoire dans la base de données. Il permet de comprendre la façon dont les données sont organisées et reliées entre elles pour représenter fidèlement la réalité métier
GpaoGammeOperatoire (id) ⟶ gpaoLigneGammeOperatoire(idGammeOperatoire)
GpaoGammeOperatoire (id) ⟶ gpaoVersionGammeOperatoire (idGammeOperatoire)
P_article (id) ⟶ gpaoVersionGammeOperatoire (idArticle)
GpaoGammeOperatoire (id) ⟶ gpaoOperationGamme (idGammeOperatoire)















No Comments