Gestion Nomenclature
Sommaire
La gestion de la nomenclature permet de définir la composition d’un produit fini en identifiant les différents composants nécessaires à sa fabrication (matières premières, sous-ensembles, etc.). Elle regroupe les informations générales, les différentes versions associées, ainsi que les lignes détaillant chaque composant requis pour le processus de production.
1.Type Ligne Nomenclature
1.1.Liste Type Ligne Nomenclature
Cette interface permet de gérer les types de lignes utilisés dans la nomenclature (structure d’un produit ou d’un processus de fabrication). Elle est utile pour classifier les composants ou opérations dans un processus de production
📌 Description des champs et éléments :
Champ "Libellé" (Zone de recherche)
-
Permet de filtrer la liste des types de lignes en saisissant un mot-clé (ex. : "article", "fournisseur", etc.).
-
Située tout en haut de l’interface.
-
1: Code : identifiant abrégé du type
-
2: Libellé : description du type de ligne (ex. :
Article :, // -
Fantôme:, -
Approvisionnement invariable: Fournisseur:
1.2.Ajouter Type Ligne Nomenclature
Cette interface permet d’ajouter un nouveau type de ligne nomenclature, c’est-à-dire une classification d’éléments ou d’activités (comme des articles, fournisseurs, opérations) dans un processus de fabrication
📌 Description des champs et éléments :
-
Code
-
Affiche un code unique de type ligne nomenclature
-
-
Libellé
-
Champ texte à remplir par l'utilisateur.
-
-
Par Défaut (bouton radio)
-
Indique si ce type doit être utilisé automatiquement s’il n’y a pas de sélection manuelle.
-
-
Actif (bouton radio)
-
Sert à activer ou désactiver ce type de ligne dans le système.
-
2.Nomenclature
2.1.Fiche Nomenclature
La Fiche Nomenclature est un élément central du module GPAO. Elle permet de définir la structure d’un produit fini à travers ses composants (matières premières, sous-ensembles, etc.). Cette fiche regroupe les informations d’en-tête de la nomenclature, les versions associées ainsi que les ligne de nomenclature correspondant aux composants nécessaires à la fabrication
2.2.Détails de la Fiche Nomenclature
2.2.1 Fiche Nomenclature
Lors de l’ouverture de l'interface fiche nomenclature , l’utilisateur accède aux champs principaux définissant l’identité de la nomenclature. Ces champs permettent de créer ou de modifier une fiche de manière structurée avant d’ajouter les versions et les composants. Voici une description détaillée des éléments affichés à cette étape :
🔷 Description des champs
1. Code Nomenclature
-
Identifiant unique de la nomenclature. Sert de référence technique dans le système.
2. Description
-
désignation de la nomenclature.
3. Site / Entrepôt
-
Définition : Indique le site de production ou l’entrepôt associé à la nomenclature.
4. Approbation
-
Définition : Indique si la nomenclature est validée (Oui / Non).
5. Approbateur
-
Identifie la personne ou le service ayant validé la nomenclature.
6. Remarque
-
Définition : Zone de texte libre permettant d’ajouter des commentaires ou précisions.
2.2.2.Version Nomenclature
La gestion des versions nomenclature est essentielle dans un environnement de production où les produits évoluent au fil du temps. Cette interface permet de définir différentes versions d’une même nomenclature, en fonction de modifications techniques, de changements de composants ou de périodes de validité
🔷 Description des champs
1. Date Début
-
Définition : La date à partir de laquelle cette version de nomenclature est valable.
2. Date Fin
-
Définition : La date de fin de validité de la version.
3. Approbation
-
Définition : Statut indiquant si la version a été validée ou non par un responsable.
4. Approbateur
-
Définition : Nom ou code de la personne qui valide la version.
5. Active
-
Définition : Indicateur qui précise si cette version est la version en cours d’utilisation.
6. Article M.P
-
Définition : Code ou référence de l’article (matière première ou produit) lié à cette version de nomenclature.
2.2.3.Liste des composants
Cette interface nous permet de visualiser la liste des lignes correspondant aux matières premières ou aux semi-finis constituant les composants d’une version affectée à une nomenclature
-
🔷 Description des champs
-
1 : Code Article
-
Identifiant unique du composant.
2 : Type Ligne
-
Nature de la ligne de nomenclature.
3 : Libellé Article
-
Nom lisible ou désignation de l’article.
-
Nombre requis de l’article pour produire le produit fini.
5 : Entrepôt
-
Magasin de stockage d’où sera prélevé le composant.
6 : Qte Calculée
-
Indique si la quantité est générée automatiquement selon des règles
7 : Coefficient
-
Facteur multiplicatif appliqué à la quantité.
8 : Unité
-
Unité de mesure de la quantité.
-
Exemples : Pièce, Kg, Litre, Mètre.
9 : Type Article
-
Catégorie ou nature de l’article.
-
Exemples : Matière première, Semi-fini, Produit fini
-
3.Maj Nomenclature
Cette interface permet de mettre à jour la nomenclature liée à un article, en modifiant les quantités ou les désignations des composants utilisés dans sa fabrication.
I. Zone : Article
1. Champ Article
-
Définition : Permet de choisir l’article (produit ou composant) dont on souhaite consulter ou modifier la nomenclature.
-
Exemple : Article = “PROD_001 – Chaise métallique”.
-
Utilité : Sert à identifier le produit sur lequel la nomenclature sera mise à jour.
II. Section : Modifier Article
1. Champ Nouveau Article
-
Définition : Permet de remplacer l’article sélectionné par un autre.
-
Exemple : Ancien article = “PROD_001 – Chaise métallique”, Nouveau article = “PROD_002 – Chaise bois”.
-
Utilité : Utile en cas de remplacement de composants ou évolution du produit (exemple : changement de matière première).
III. Section : Modifier Qté
1. Champ Nouvelle Qté
-
Définition : Définit une nouvelle quantité pour l’article sélectionné dans la nomenclature.
-
Exemple : 10 (au lieu de 8).
-
Utilité : Permet d’ajuster les quantités des composants dans la nomenclature en fonction des besoins réels.
2. Champ Coefficient Qté
-
Définition : Permet d’appliquer un coefficient multiplicateur à la quantité d’un composant.
-
Exemple : Coefficient = 1,2 → pour augmenter automatiquement la quantité calculée.
-
Utilité : Simplifie les ajustements proportionnels (ex. augmenter toutes les quantités de 20 %).
IV. Section : Liste des Nomenclatures
1. Case à cocher “Sélectionner Tous”
-
Définition : Sélectionne ou désélectionne l’ensemble des éléments de la nomenclature affichée.
-
Exemple : Coché ✅ → tous les composants de la liste sont sélectionnés.
-
Utilité : Gain de temps pour appliquer des actions globales (modification, suppression, etc.).
2. Colonne Code
-
Définition : Affiche le code ou la référence unique de l’article composant.
-
Exemple : “MP_001” (code matière première).
-
Utilité : Sert à identifier chaque composant de manière unique dans la nomenclature.
3. Colonne Désignation
-
Définition : Nom ou description de l’article composant.
-
Exemple : “Vis acier M6”.
-
Utilité : Facilite la lecture et la compréhension des composants de la nomenclature.
4. Colonne Qté
-
Définition : Indique la quantité de chaque composant nécessaire à la fabrication du produit.
-
Exemple : 4 vis pour une chaise.
-
Utilité : Sert de base pour calculer les besoins en composants lors de la production.
5. Colonne Entrepôt
-
Définition : Indique l’entrepôt ou le lieu de stockage associé à chaque composant.
-
Exemple : “ENT01 – Magasin Central”.
-
Utilité : Permet de savoir d’où sera prélevé chaque composant pour la fabrication.
4.Import Nomenclature
Cette fenêtre correspond aux options d’impression. Elle permet de choisir la destination ou le mode de sortie du document généré
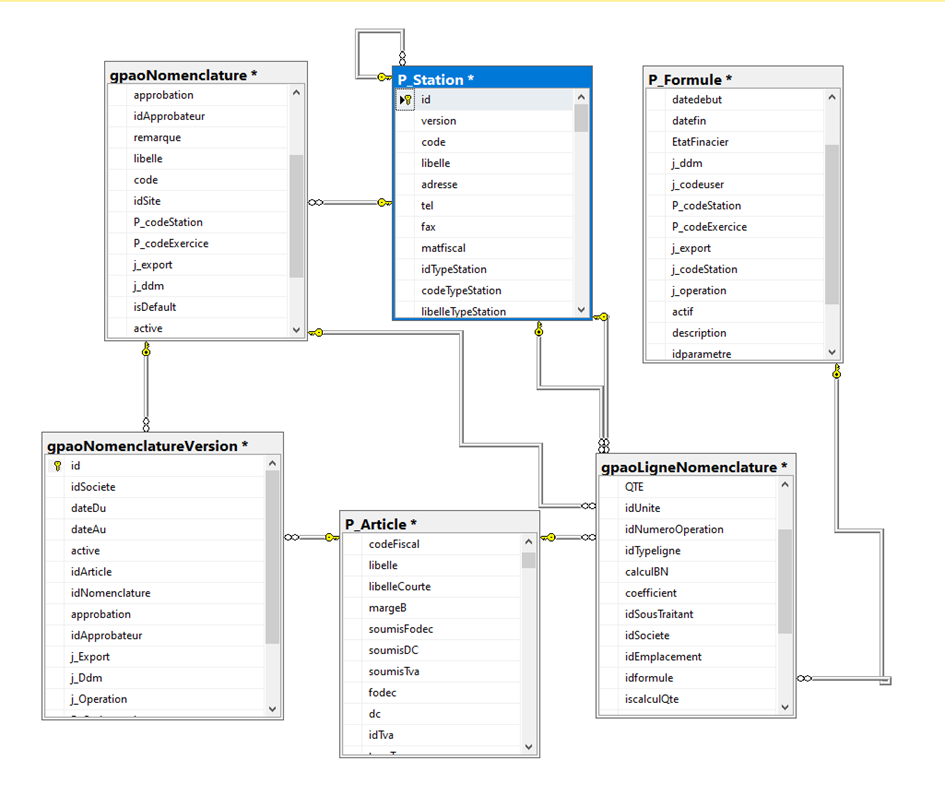
5.Schéma Relationnel
Le diagramme relationnel ci-dessous reflète la structure logique de la Fiche Nomenclature dans la base de données. Il permet de comprendre la façon dont les données sont organisées et reliées entre elles pour représenter fidèlement la réalité métier
GpaoNomenclature(id) ⟶ gpaoNomenclatureVersion(idNomenclature)
gpaoNomenclature(id) ⟶ gpaoLigneNomenclature(idNomenclature)
P_article (id) ⟶ gpaoLigneNomenclature(idArticle)
P_article (id) ⟶ gpaoNomenclatureVersion(idArticle)
P_station(id) ⟶ gpaoLigneNomenclature(idEntrepot)
P_station(id) ⟶ gpaoLigneNomenclature(id Emplacement)
P_station(id) ⟶ gpaoNomenclature(idSite)
3: Schéma Relationnel – Cohérence avec la Fiche Nomenclature







No Comments